ซ่อนระบบบัญชี Express จากผู้ไม่เกี่ยวข้อง,ระบบบัญชี Express
บ่อยครั้งที่ผู้ที่ไม่มีส่วนเกี่ยวข้องมัก เข้าไปลบ,หรือย้าย,หรือจัดการไฟล์ ที่สำคัญจากไดร์ฟที่เราได้ map มาเพื่อใช้งาน Express จนทำให้ข้อมูลหรือตัวโปรแกรมเกิดความเสียหายได้ ซึ่งนอกจากการปกป้องข้อมูลให้ปลอดภัย โดยการกำหนดสิทธิการใช้งานบนระบบเน็ทเวิร์ค (LAN) แล้ว วันนี้ขอเสนอบทความการป้องกันให้ผู้ที่ไม่มีส่วนเกี่ยวข้องเข้าไปจัดการไฟล์ ในไดร์ฟที่เรา map มาเพื่อใช้งาน Express แบบง่ายๆ ขอแบ่งขึ้นตอนออกเป็น 3 ขั้นตอนนะครับ
1.การเข้าไปซ่อน My network place
1.1 คลิกที่ start->run พิมพ์ gpedit.msc เพื่อเข้ามาในหน้าต่าง group policy
1.2 user configuration->administrative templates->desktop แล้วมองด้านขวา
Hide my network places icon on desktop ให้เลือกเป็น enable
2.ซ่อนไดร์ฟที่เรา Map network มาใช้ express
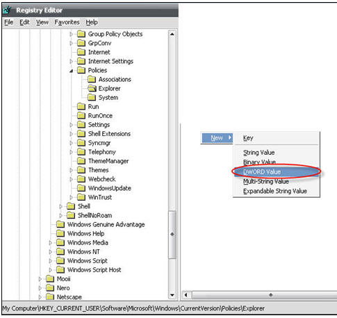
2.1 คลิกที่ start->run พิมพ์ regedit
2.2 มอง path มานี้ HKEY_CURRENT_USER\SoftwareMicrosoftWindowsCurrentVersionPoliciesExplorer
2.3 เมื่อเจอ path ที่ผมระบุด้านบนแล้ว ให้คลิกขวาแล้วเลือก DWORD VALUE
พิมพ์คำว่า Nodrive
2.4 ในช่อง Value data ให้ใส่เลขไดร์ฟที่เราต้องการซ่อน **อย่าลืมเลือกเป็น decimal** ด้วยนะครับ
เลข 33554432 ที่เราใส่เข้าไป หมายถึง ไดร์ฟ (drive) ที่เราต้องการปกปิด หรือ ซ่อน น่ะครับ ถ้าอยากจะซ่อนโดร์ฟอื่นๆ ก็ใส่เลขตามด้านล่างนี้เลยครับ
A=1, B=2, C=4, D=8, E=16, F=32, G=64, H=128, I=256, J=512, K=1024, L=2048, M=4096, N=8192, O=16384, P=32768, Q=65536, R=131072, S=262144, T=524288, U=1048576, V=2097152, W=4194304, X=8388608, Y=16777216, Z=33554432, All drive=67108863
ในที่นี้จากตัวอย่างผมขอซ่อนไดร์ฟ z: นะครับ
2.5 หรืออีกทางเลือกหนึ่งนะครับ ในแผ่น windows xp บางแผ่นนะครับ (ขอเน้นว่าบางแผ่นที่มีการ modify มา ) ในส่วนของ control panel จะมีการติดตั้งโปรแกรมที่ชื่อ Tweak UI เป็นโปรแกรมที่ใช้ในการปรับแต่งค่าการทำงานต่าง ๆ ของวินโดวส์ การใช้งานก็แสนจะง่ายโดยเปิดโปรแกรมก่อนแล้วดับเบิ้ลคลิก My computer -> Drives แล้วเอาติ๊กถูกไดร์ฟที่ต้องการจะซ่อนออก ในที่นี้ผมเอาไดร์ฟ Z: ออกนะครับ
2.6 หลังจากนั้นลอง log off และ log on เข้ามาใหม่อีกครั้งดูสิว่าไดร์ฟนั้นหายจริงๆหรือไม่?
3. สร้าง Batch file ให้ map network drive ให้โดยอัตโนมัติ(เวลาไดร์ฟนั้นหลุด)
3.1 เปิดโปรแกรม Notepad โดยคลิกที่ Start -> Programs -> Accessories -> Notepad แล้วพิมพ์คำสั่งเข้าไป 2 บรรทัด ตามนี้ครับ
net use z: \\serv2003\acc
จากนั้นคลิกที่เมนู File ของโปรแกรม Notepad เลือก Save as แล้วเลือก save ไว้บน Desktop ได้เลยครับโดยป้อน File name: เป็นคำว่า mapdrive.bat
3.2 เวลาไดร์ฟหลุดก็ให้ดับเบิ้ลคลิกไฟล์ mapdrive.bat ที่ desktop ครับ
หลัง จากที่เราตั้งค่าต่างๆเสร็จแล้ว ผมลอง log off และ log in เข้ามาใหม่นะครับ แล้วเข้าไปดูที่ my computer พร้อมๆกันนะครับ จะสังเกตเห็นว่าไดร์ฟ Z: ถูกซ่อนไปแล้ว
แต่ผมก็ยังสามารถเรียกเข้าโปรแกรม express ที่ map ไว้ที่ไดร์ฟ Z: ได้ตามปกติ
หากมีปัญหาหรือข้อสงสัยเกี่ยวกับบทความชิ้นนี้ กรุณาฝากคำถามไว้ที่ เว็บบอร์ด
ขอความกรุณาอย่าโทรศัพท์สอบถามจากพนักงานฝ่ายบริการลูกค้าของบริษัท Express นะครับ
http://www.esg.co.th
express,account,software,เอ็กซ์เพรส,ระบบบัญชี,โปรแกรมบัญชี,ทำบัญชี,บัญชีสำเร็จรูป,บัญชีคอมพิวเตอร์
บทความอื่นๆ ที่เกี่ยวข้อง
ปิดหน้าจอ เตือน(Security Warning) เวลาเปิดโปรแกรม Express
การกระทบยอด ภงด50, ภ.พ.30
การปฏิบัติในกรณีรับเช็คชำระหนี้แล้วเช็คมีปัญหา
ตัวอย่างวิธีการนำ Express ไปใช้งาน กับธุรกิจผลิต
การบันทึกรับคืนหรือส่งคืนสินค้าที่ซื้อ/ขายในปีก่อน (ประมวลผลสิ้นปีไป แล้ว)
ใช้โปรแกรมมาหลายปี ไม่เคยปิดบัญชี ต้องทำอย่างไร
ทำไมพิมพ์แบบฟอร์ม เส้นตารางกลายเป็นตัวเลขไทย
Perpetual/Periodic , FIFO/Average เลือกใช้แบบไหนดี
ปีใหม่ทีไร วันที่ไม่อยู่ในงวดทุกที ?
ปรับขนาดตัวอักษรของ Express ให้อ่านง่าย ขึ้น
วิธีการปิดประมวลผลสิ้นปีในโปรแกรม Express 
วิธีคำนวณค่าเสื่อมราคาทรัพย์สิน ของโปรแกรม Express
วิธีการแปลงข้อมูลจาก Excel มาใช้ใน Express
การใช้เว็บบอร์ดสอบถามปัญหา Express
การใช้งาน Express กับงานบัญชีในโรงพยาบาล
วิธีแก้ไขข้อผิดพลาดจากการยื่นภาษีผ่าน Internet
วิธียื่นภาษีผ่าน Internet
ทำความเข้าใจกับวิธีกำหนดสิทธิการใช้งานในโปรแกรม Express
ป้อนวันที่รับของแยกตามรายการสินค้าในใบสั่งซื้อ (ใบสั่งขายก็ทำได้เช่นกัน)
ทำความเข้าใจวิธีลงบัญชีของ Express
พิมพ์งานจาก Express ออกทางเครื่อง พิมพ์แบบต่าง ๆ
วิธีคำนวณต้นทุนในโปรแกรม Express
การรวมรายการของรหัสลูกค้า 2 รหัส ให้เป็นรหัสเดียว
จัดเก็บข้อมูลให้ ปลอดภัย-แยกข้อมูล
การนำรายงานจาก Express ไปใช้ใน Excel
ค้นหาเอกสารเพื่อตรวจทานได้ง่ายๆ
ปกป้องข้อมูลในโปรแกรม Express ให้ ปลอดภัย